Система Контроля доступа Patrol

Patrol представляет собой профессиональную систему контроля доступа с высоким уровнем пользовательского комфорта и широким набором функций. Такая система обеспечивает надежные наблюдение, учет и контроль передвижения людей и предметов в пространстве посредством считывающих устройств и физических барьеров (турникетов, шлагбаумов, дверей и т.д.). Система взаимодействует с различными типами считывающих устройств – от биометрических до бесконтактных RFID карт, − а также может функционировать как часть Системы регистрации учёта рабочего времени работников Visitor, так и самостоятельно.

Вид отображаемой системы Patrol
Вид отображаемой системы Patrol
Фильтры установки
Фильтры установки
Параметры считывающего устройства
Параметры считывающего устройства

Особенности системы:

  • Взаимодействие с различными типами биометрических и RFID считывающих устройств
  • Определение временных зон и права доступа
  • Управление различными типами турникетов и пропускных пунктов
  • Наличие инструментов поиска и фильтрации записей
  • Индикация состояния сигнализации
  • Наличие устройства Antipassback, позволяющего исключить возможность прохождения нескольких человек по одной карте
  • Высокий уровень безопасности и надежности
  • Возможность функционирования в режиме офлайн в случае отказа сети передачи данных
  • Возможность функционирования считывающих устройств при удаленном доступе
  • Передача образцов всем считывающим устройствам, подключенным к сети
  • Импорт данных из других информационных систем (персональные данные, личные номера сотрудников и т.д.)
  • Экспорт данных различным Системам регистрации прибытия и ухода работников (Time & Attendance System), включая систему Visitor
  • Наличие архитектуры Клиент/Сервер
  • Взаимодействие с веб-приложением phpBox разработанным для непосредственного контроля нахождения людей в здании, на рабочем месте и т.д.
Контроль прохода лиц
Контроль прохода лиц
топологическая схема системы Patrol
топологическая схема системы Patrol

Система контроля доступа PatrolMorpho

PatrolMorpho является вариантом системы Patrol, разработанным для взаимодействия считывающих устройств идентификации по отпечаткам пальцев MorphoAccess серии J с любыми другими устройствами системы контроля доступа.

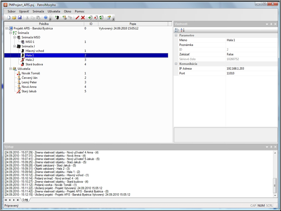
Управление считывающими устройствами
Управление считывающими устройствами
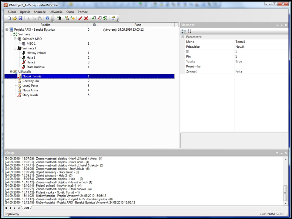
Управление пользователями
Управление пользователями
Регистрация отпечатков пальцев
Регистрация отпечатков пальцев

Особенности системы:

  • Возможность считывания информации с биометрических устройств и RFID-карт
  • Отсутствие необходимости внесения изменений в существующую инфраструктуру (управляющие устройства, дверные замки и т.д.)
  • Взаимодействие с другими считывающими устройствами: АТС (GE Security), SiPass (Siemens), Concept (Inner Range), Galaxy (Honeywell) и т.д.
  • Взаимодействие с биометрчиескими считывающими устройствами системы доступа серий J-Bio и J-Dual
  • Взаимодействие с многофункциональными считывающими устройствами серий MSO 300 и MSO 1300
  • Возможность управления пользователями как индивидуально, так и группой проектов (каждый проект хранится в отдельном файле, содержащем имена пользователей, образцы и т.д.)

Для более подробной информации зарегистрируйтесь в Экспертной зоне, , позвоните нам или отправьте e-mail

"APIC-SCHIT" в Украине, 89600 Украина, Закарпатськая область г.Мукачево,ул.Недецеи 39 офис 2,(03131) 3-85-36,(050) 502 93 16,(067) 783 52 99,(099) 965 00 94 Э-почта: Enable JavaScript to see email address
©2012 ООО АПИС Valid XHTML 1.0 Strict